Senior AI Engineer
10+ Years Building Enterprise ML
I integrate AI into systems that were not designed for it, from legacy core platforms to modern microservices. Production AI with human-in-the-loop design, systems that know when to act and when to ask.
Brownfield AI Focus | M.Sc. RWTH Aachen | Germany | Global
About Me
With 10+ years building production ML systems, I focus on what makes AI succeed in enterprise environments: clear expectations, strong guardrails, and measurable outcomes. The goal is not blind automation, it is reliable decision support that teams can trust. I help companies reach realistic AI maturity on existing codebases with impact they can track.
My engineering path started early: in high school, I designed the electronic control system for a patented fire simulation device, from PCB design to Windows GUI. That full-stack mindset still guides my work today. At HDI and EdgeIQ, I modernized legacy platforms and integrated AI into business-critical workflows. With an M.Sc. from RWTH Aachen and a background in probabilistic modeling, I build systems that handle uncertainty and hold up in production.
What sets me apart: I focus on measuring impact, not just shipping features. I design confidence-based routing, human approval gates, and KPI frameworks so teams can see quality, speed, and cost impact continuously. From production RAG systems with measurable relevance gains to enterprise platforms running at scale, I build AI that knows when to act and when to ask for help.
I enjoy making complex legacy environments AI-ready and enabling teams to operate systems independently after rollout. I am open to full-time roles, consulting engagements, and advisory work where measurable business impact is the priority.
Based in Germany, available globally. German (native) | English (fluent). Open to full-time roles, consulting engagements, and advisory positions. If you need production AI with measurable outcomes, let's talk.
Featured Projects
Selected work with quantified outcomes across enterprise AI, data platforms, and production delivery.
Enterprise IoT Platform
Multi-Tenant Workflow Automation Infrastructure
Enterprise platform for IoT workflow automation consisting of an extended Node-RED engine, two Kubernetes controllers for multi-tenant provisioning, and a secure API gateway - all with comprehensive observability.
Enables provisioning of 1000+ isolated workflow instances with full OpenTelemetry observability and 1-second reconciliation.

Zeitgaist
Cross-Lingual Social Intelligence
Dual-product AI platform combining a conversational chatbot (Zeitgaist Chat) and analytics dashboard (Zeitgaist Social). Both share a unified Python/FastAPI backend with production RAG pipeline, two-stage retrieval, and multi-language NLP.
Synthesizes insights from 6 platforms in seconds vs hours of manual monitoring, with cross-lingual search capabilities.

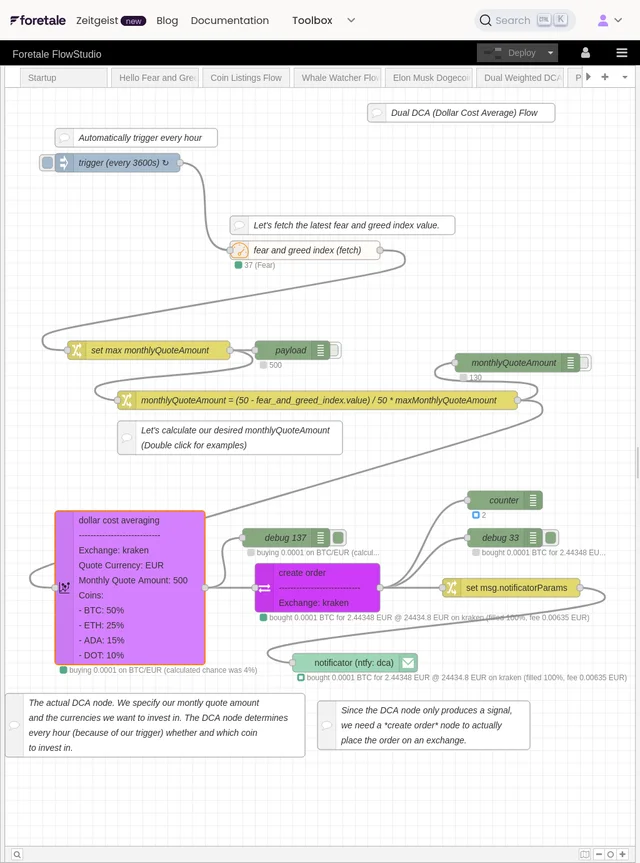
Foretale
Real-Time NLP & Multi-Source Data Fusion Platform
Production streaming platform combining real-time NLP inference, multi-source data aggregation, and visual workflow automation. Demonstrates enterprise-grade architecture for social intelligence at scale.
Platform processes 100K+ daily data points across 7+ sources with sub-second latency, running 24/7 with ML-powered sentiment analysis and OCR extraction.
Experience & Education
Roles, projects, and academic foundations focused on shipping measurable outcomes in production environments.
AI Engineer
Independent • Aachen, Germany
- • EdgeIQ platform architecture (advisory)
- • Delivered AI/ML workshops for enterprise clients
Senior Data Architect
EdgeIQ • Remote (US)
- • Architected enterprise IoT workflow platform with 15 custom Node-RED nodes and full OpenTelemetry observability
- • Built 10+ React dashboard components with custom hooks for real-time IoT fleet visualization
- • Designed Generic Timeseries API (Go/TimescaleDB) reducing dashboard development from weeks to hours
Founder & Lead Developer
Zeitgaist • Aachen, Germany
- • Built production RAG pipeline with two-stage retrieval (Sentence Transformers + cross-encoder) serving 6 social platforms
- • Implemented cross-lingual search supporting 20+ languages with automatic query translation
- • Designed real-time WebSocket streaming with MessagePack serialization for AI chat responses
Co-founder & Lead Developer
Foretale • Aachen, Germany
- • Co-founded no-code trading platform with visual workflow automation for cryptocurrency strategies
- • Built distributed ML backend (FastAPI/Ray/PyTorch) for real-time sentiment analysis and OCR
- • Created custom Node-RED fork with 25+ trading nodes and Svelte-based UI components
Data Scientist & Data Engineer
HDI (Talanx Group) • Cologne, Germany
- • Built NLP pipeline achieving >95% automation rate for customer email processing using spaCy and custom NER
- • Deployed Planet.AI handwriting recognition enabling straight-through processing of handwritten forms
- • Presented predictive analytics strategy to Life Insurance Board Member (Vorstand)
Consultant & Developer
TurnDigital • Aachen, Germany
- • Developed ML models for sales forecasting, enabling data-driven inventory decisions
- • Consulted on IT infrastructure modernization for small and medium businesses
Master of Science in Electrical Engineering, IT, and Computer Engineering
RWTH Aachen University • Aachen, Germany
- • Focus on Machine Learning, Embedded Systems, and High Performance Computing
- • Applied reinforcement learning to optimize ICU treatment policies
- • Thesis: "Evolving Behavior Trees for Reinforcement Learning on Medical Databases" (Grade: 1.0)
Software Engineering Intern
Silexica • Cologne, Germany
- • Built Yocto layers enabling SLX Tools to analyze embedded applications for parallelization
- • Demonstrated AUTOSAR Adaptive analysis identifying 8x speedup potential on multi-core platforms
- • Supported 6 processor architectures (ARM, MIPS, PowerPC, x86) for cross-platform analysis
Bachelor of Science in Electrical Engineering, IT, and Computer Engineering
RWTH Aachen University • Aachen, Germany
- • Strong foundation in electrical engineering and computer science fundamentals
- • Hands-on experience with embedded systems and signal processing
Electronic Control System Developer (Intern)
Halfkann + Kirchner • Germany
- • Designed electronic control system for patented fire simulation device (DE102008011567B4)
- • Built custom PCB and programmed ATmega microcontroller in C/Assembler
- • Created Windows GUI enabling engineers to draw custom fire progression curves
Skills & Expertise
Production-focused capabilities I use today to design, ship, and operate enterprise AI systems.
